Calcul du classement¶
Cette section explique comment le système MySquash calcule les classements des joueurs.

| # | Concept | Description |
|---|---|---|
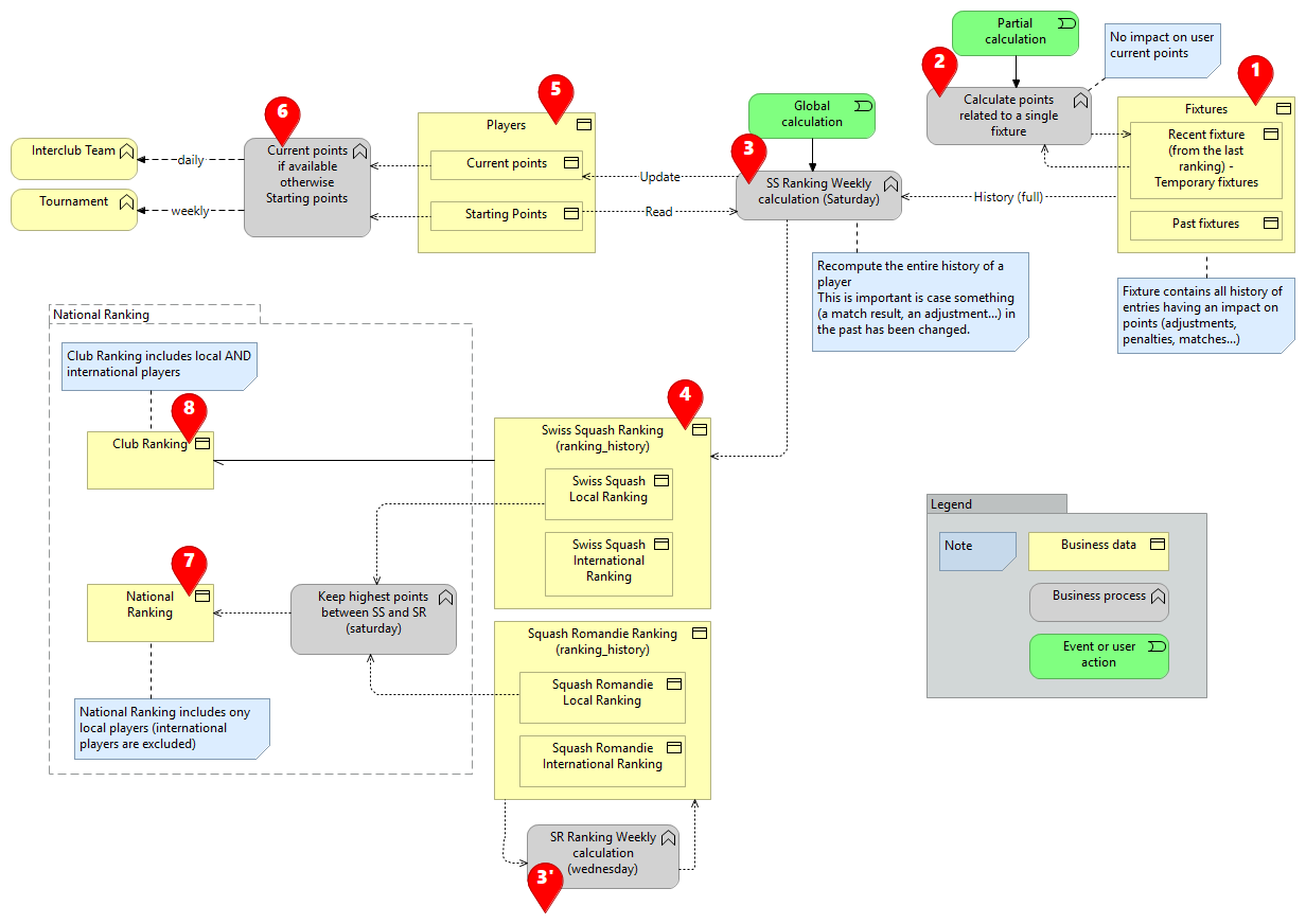
| 1 | Fixtures | Les fixtures sont tous les matchs enregistrés avec leurs résultats de toutes les compétitions (Interclub, Tournoi, Matchs amicaux, Miniligues) Il existe 2 types de fixtures : - Fixtures passées : toutes les fixtures passées déjà prises en compte dans le classement - Fixtures temporaires : toutes les fixtures récentes pas encore incluses dans le classement (ces fixtures apparaissent en gris dans le profil utilisateur) Toutes les fixtures représentent l'historique complet des matchs pour tous les joueurs |
| 2 | Calcul des points nocturne | Sur une base nocturne, MySquash calcule les points gagnés ou perdus pour toutes les fixtures temporaires. Par exemple, si un résultat de match est saisi le samedi, les points gagnés/perdus resteront à 0 jusqu'au prochain calcul de points qui aura lieu à midi. Le lendemain, les points gagnés/perdus apparaîtront sur le profil utilisateur. Mais le résultat ne sera pas encore pris en compte dans le classement (ce qui se fait uniquement sur une base hebdomadaire) (voir #3/3') |
| 3/3' | Calcul hebdomadaire du classement | Sur une base hebdomadaire, le classement est calculé pour prendre en compte toutes les fixtures temporaires et fournir un classement à jour |
| 4 | Classement | Le calcul du classement (voir #3/3') fournit le classement officiel. Ce classement est subdivisé en 2 parties : - Classement local : incluant uniquement les joueurs nationaux suisses - Classement international : incluant uniquement les joueurs internationaux enregistrés dans MySquash |
| 5 | Points actuels | Le calcul du classement (voir #3/3') met également à jour les Points actuels de chaque joueur |
| 6 | Points de départ | Les Points actuels sont ensuite utilisés pour déterminer la position des joueurs dans les compétitions (tournois, équipes Interclub). Si les Points actuels ne sont pas disponibles (parce que le joueur n'a pas encore joué de match en compétition), les Points de départ sont utilisés à la place (les Points de départ sont les points initiaux attribués à un joueur dans MySquash) |
| 7 | Classement national | Le Classement national est généré sur une base hebdomadaire et combine les classements de Swiss Squash et Squash Romandie. Une fois que les deux fédérations utiliseront MySquash - objectif été 2026 -, ce Classement national combiné disparaîtra et sera remplacé par le classement MySquash |
| 8 | Classement de club | Le Classement de club est utilisé pour définir quel joueur est autorisé à jouer dans les équipes Interclub selon les règles officielles |